51uwb.cn

 找回密码
 立即注册
搜索
查看: 5704|回复: 1

IAR运行协议栈程序时问题

[复制链接]

3

主题

3

帖子

33

积分

新手上路

Rank: 1

积分
33
发表于 2018-5-25 16:13:26 | 显示全部楼层 |阅读模式
使用IAR运行协议栈程序时(刚开始无此问题),再次进行编译会出现问题 e46:undefined extemal "osal-nv-..."referred in Zmain 什么的
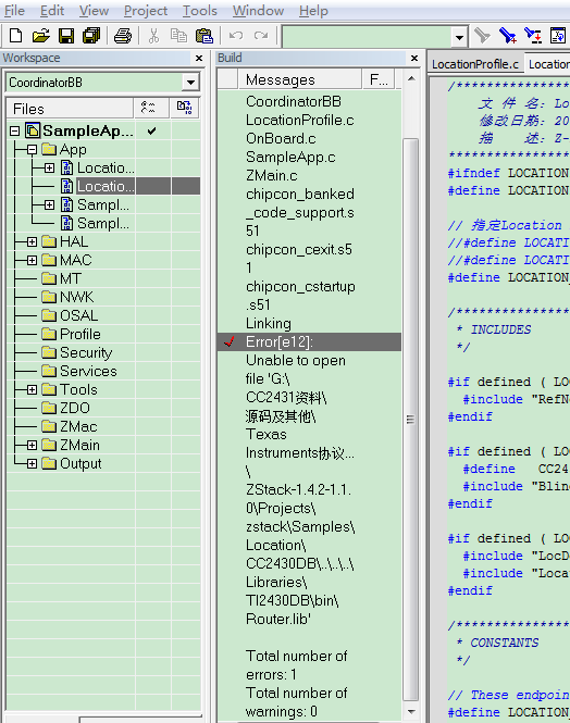
后来使用了U盘里的程序(之前为电脑上的),又出现了error: e12  Unable to open ... 它不能打开的这个文件根本就不存在。
请问这种问题怎么样才能解决?


错误46

错误46

错误12

错误12
回复

使用道具 举报

您需要登录后才可以回帖 登录 | 立即注册

本版积分规则

bphero Inc.  

GMT+8, 2026-3-8 16:06 , Processed in 0.013259 second(s), 5 queries , File On.

Powered by Discuz! X3.3

© 2001-2017 Comsenz Inc.

快速回复 返回顶部 返回列表